Manual do Sistema VR Master Ferramentas v4.4 Cadastro Operacional Usuário
De VRWiki
Índice
INTRODUÇÃO
O Cadastro de Usuário no VRMaster é uma função que permite registrar informações essenciais sobre cada usuário autorizado a acessar o sistema. Esses dados incluem nome, senha, e outras informações relevantes para a administração e controle de acesso ao sistema. Além disso, esse cadastro também envolve a atribuição de permissões específicas para cada usuário. Essas permissões determinam quais recursos e funcionalidades do sistema cada usuário pode acessar e quais ações podem realizar. Por exemplo, um usuário pode ter permissão para apenas visualizar relatórios, enquanto outro pode ter permissão para editar informações de clientes. Essa função permite uma gestão precisa e segura das atividades dentro do sistema, garantindo que cada usuário tenha acesso apenas ao que é necessário para suas responsabilidades.
RECURSOS E PARAMETRIZAÇÃO
- Consultar (Teclas de atalho F1 ou ALT+C). Preencha os filtros da tela como desejar em seguida clique neste botão para trazer o resultado de sua consulta. O resultado dessa pesquisa aparecerá em seguida no centro da tela.
![]()
- Exportações (Sem teclas de atalho). Utilize as exportações de Relatório, Arquivo e Planilha para uma lista ou consulta realizada. Clique aqui e veja como funciona cada uma das exportações.
- Permissão (Sem teclas de atalho). Clique neste botão para dar permissão a usuários em ações da tela. Clique aqui e veja o manual completo de permissões.
- Calendário (Teclas de atalho F6). Clique neste botão para abrir um calendário e selecionar uma data.
- Incluir (Teclas de atalho F2 ou ALT+I). Clique neste botão para realizar um novo cadastro de Usuário;
- Excluir (Teclas de atalho F7 ou ALT+X). Após realizar a pesquisa selecione o Usuário e clique neste botão para excluir;
- Filtro (Teclas de Atalho ALT+L). Utilize essa ferramenta para atribuir mais filtros a consulta que deseja realizar.
![]()
- Limpar (Sem teclas de atalho). Clique neste botão para limpar todos os filtros. - Ordenado por - Selecione o nome de uma coluna da ferramenta e determine se a consulta deve ser crescente ou decrescente. Utilize também caso necessário o Limite de linhas que a consulta deve ter de registros.
- Editar (Teclas de Atalho ALT+D). Após realizar a pesquisa selecione um item na lista e clique neste botão para realizar a modificação do Usuário.
- Imprimir (Teclas de atalho F4 ou ALT+P). Este botão serve para realizar a impressão da lista exibida pela pesquisa.
- Permissão (Sem teclas de atalho). Clique neste botão para dar permissão a usuários em ações da tela. Clique aqui e veja o manual completo de permissões.
FILTROS E COLUNAS
- Código - Permite encontrar um usuário específico pelo seu código no sistema. - Nome - Facilita a busca de usuários filtrando pelo seu nome. - Login - Possibilita encontrar usuários pelo seu login no sistema. - Setor - Permite filtrar a consulta pelos setores aos quais os usuários pertencem. - Loja - Oferece a opção de filtrar a consulta por loja. - Situação - Permite visualizar a situação atual do usuário no sistema.- Código - Identifica o código único atribuído a cada usuário no sistema. - Nome - Exibe o nome do usuário para identificação. - Login - Mostra o login específico utilizado pelo usuário para acessar o sistema. - Setor - Indica o setor ou departamento ao qual o usuário está vinculado. - Loja - Identifica a loja ou unidade organizacional à qual o usuário pertence. - Situação - Indica o status atual do usuário no sistema, como ativo ou excluído. - Último Acesso - Apresenta a data e hora do último login realizado pelo usuário no sistema.
CADASTRO DE USUÁRIO
- Acesse o menu: Cadastro / Operacional / Usuário. - Clique no botão Incluir().
- Nome - Insira o nome completo do usuário neste campo. - Login - Insira o nome de usuário desejado para acesso ao VRMaster. - Senha - Clique no botão "Gerar Senha" (
) para criar uma senha aleatória para o usuário. - Loja - Selecione a loja à qual o usuário está associado. - Setor - Especifique o setor ao qual o usuário pertence. - Situação - Escolha a situação atual do usuário, como ativo ou inativo. - Verifica Atualização - Marque esta opção para permitir que o usuário visualize quando há atualizações disponíveis no sistema. - Permite Telas Múltiplas - Permite ao sistema a funcionalidade de abrir a mesma tela mais de uma vez.
![]()
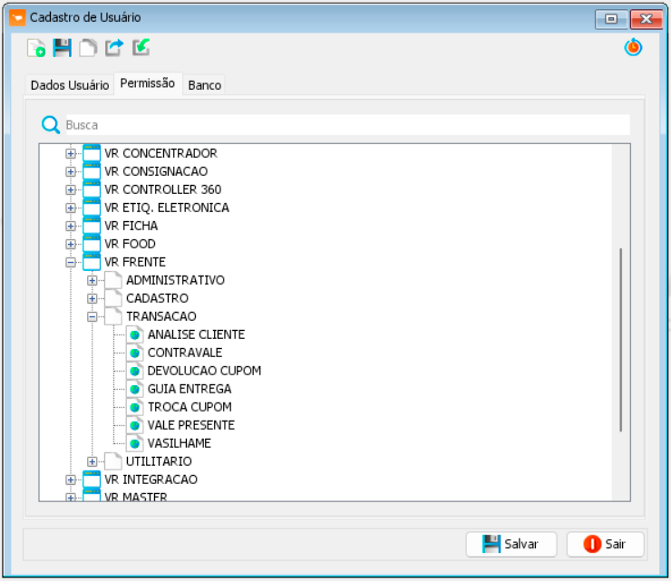
- Histórico (Sem teclas de atalho). Clicando neste botão você poderá visualizar as informações de transações realizadas na tela assim como as datas das mudanças e os respectivos usuários que as executaram. Caso não consiga esta visualização, verifique suas permissões de usuário. - A aba Permissão tem como finalidade determinar as ações que um usuário específico pode realizar no sistema. Nessa seção, é possível selecionar quais menus e funcionalidades o usuário terá permissão de acessar, bem como quais aplicativos VR estarão disponíveis para ele. Adicionado uma nova permissão para aplicação VR Frente, Transação - Análise de Cliente - Clique na aba Banco.
- Clique no botão adicionar(
).
- Consulte os bancos de deseja carregar, selecione-os e clique em seguida no botão carregar(
).
ANEXO 1: IMPORTAÇÃO DE PERMISSÕES
- Faça uma consulta para encontrar um usuário que deve ter as suas permissões importadas de outro usuário. - Clique no botão incluir(). - Clique no botão importar(
).
- Usuário - Informe um usuário para que o sistema importe as permissões dele para o usuário do cadastro que você selecionou.
NOVIDADES DA VERSÃO
VR Atacado - limitação de visualização de vendas por Vendedor Implementado um parâmetro que defina o nível de permissão para visualização de venda por vendedor, limitando a visualização de venda pelo respectivo vendedor logado. Cadastro de usuário> Permissões > Atacado > Cadastro > Usuário > Consultar outro vendedor![]()






